集群部署,加入的新节点无法online

【TDengine 使用环境】
生产环境

【TDengine 版本】
3.3.7.5
【操作系统以及版本】
Ubuntu
【部署方式】容器/非容器部署
非容器部署

新加入的节点,taosdlog日志
telnet firstEp server01:6030 能通

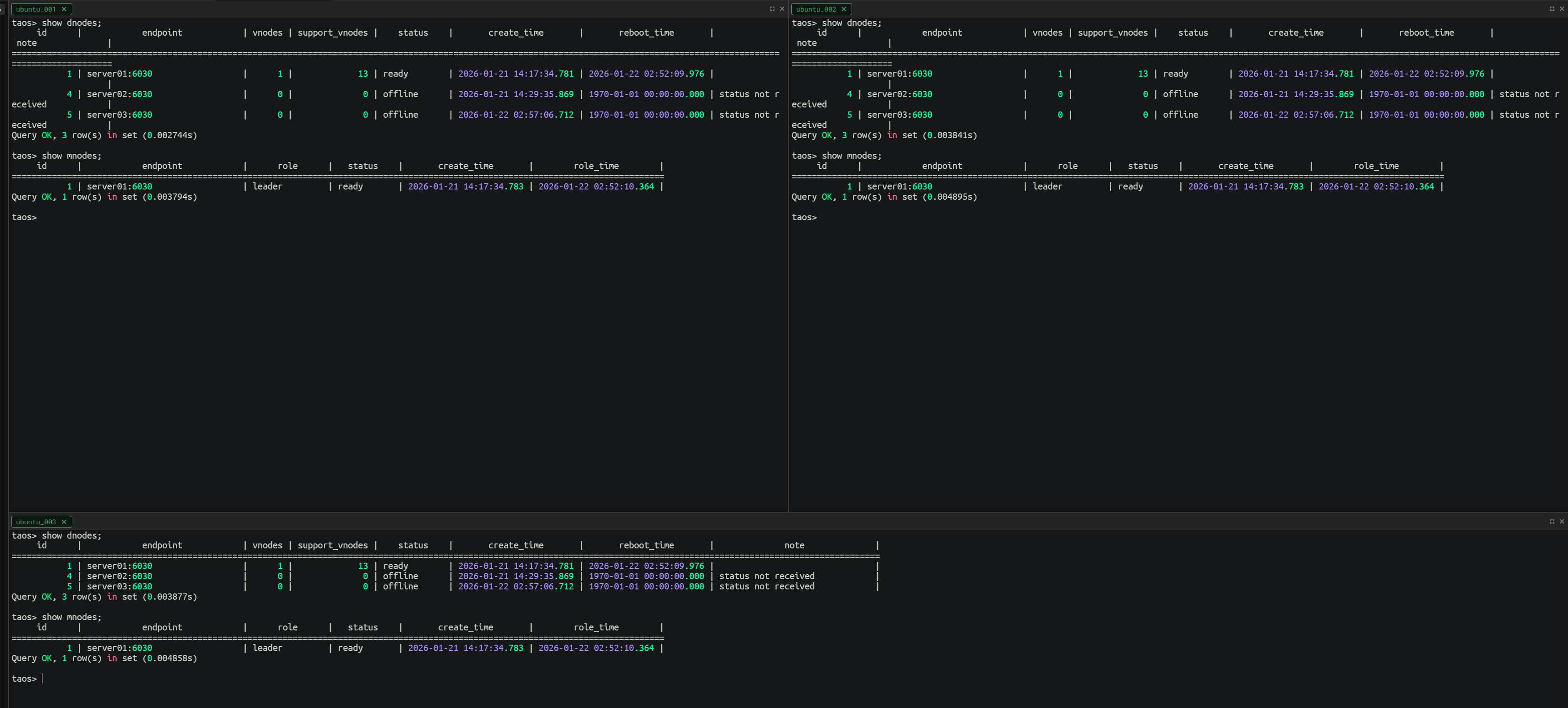
1、登录集群,执行 show dnodes; show mnodes; 是什么情况?
2、将第二个要加入集群节点的 配置文件 taos.cfg 的内容贴上来看看。

1、show dnodes; show mnodes;


2、没改其他参数

解决了多谢